Spring MVC, Sptring boot
[Team Study] [싱글톤 XML ver] 스프링 싱글톤에 대한 단순한 고찰
고인돌개발자
2021. 5. 8. 14:47
학습목표 : 스프링에서의 싱글톤의 의미를 이해하고, 실제 단순한 구현을 한다.
Q) 스프링의 빈들이 싱글톤인 이유?
A) 스프링은 자바엔터프라이즈개발을 위한 프레임워크다.
이 말인 즉슨, 사용자가 많다는 얘기.
그 많은 사용자가 요청할 때마다 새로운 객체를 생성해서 제공하는 것은 비용이 크기 때문에
기본적으로 싱글톤으로 객체의 갯수를 제한한다.
* 솔직하게 왜 스프링이 싱글톤을 사용하는지 잘 모르겠음... 좀더 공부가 필요
* 단지 스프링이 싱글톤을 사용하는 방법에 대해 공부하고자 함.
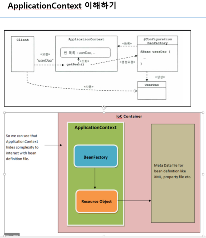
1) 스프링 컨테이너의 종류 2가지
(자세한 설명 블로그 - velog.io/@ehdrms2034/Spring-MVC-Application-Context.xml )
- Bean Factory와 이를 상속한 ApplicationContext 2가지 유형이 존재한다.
-> 일반적으로 스프링 프로젝트에서는 ApplicationContext 를 사용함

2. 단순 프로그램 (maven 프로젝트에 Spring web mvc 를 추가한 후 java 프로그램으로 테스트)

a) ProgramSingleton.java (main 으로 사용)
- 각 단계별로 테스트 진행 함
package com.spring.di.singleton;
import org.springframework.context.ApplicationContext;
import org.springframework.context.support.ClassPathXmlApplicationContext;
import com.spring.di.ui.ExamConsole;
public class ProgramSingleton {
public static void main(String[] args) {
System.out.println("ProgramSingleton Start!!");
/* Ver1
System.out.println("------------------------!!");
IfFly sparrow = new Sparrow();
System.out.println(sparrow.fly());
IfFly eagle = new Eagle();
System.out.println(eagle.fly());
*/
/* Ver2
System.out.println("------------------------!!");
//IfFly iffly = new Sparrow();
IfFly iffly = new Eagle();
System.out.println(iffly.fly());
*/
/* Ver3 Spring IoC */
ApplicationContext context
= new ClassPathXmlApplicationContext("com/spring/di/singleton/SpringBeans.xml");
System.out.println("------------------------!!");
IfFly iffly = context.getBean(Eagle.class);
System.out.println(iffly.fly());
IfFly iffly2 = context.getBean(Eagle.class);
IfFly iffly3 = context.getBean(Eagle.class);
System.out.println("iffly "+iffly);
System.out.println("iffly2 "+iffly2);
System.out.println("iffly3 "+iffly3);
System.out.println("ProgramSingleton End!!");
}
}
b. Bird.java (상위 클래스 생성)
package com.spring.di.singleton;
public class Bird {
String myName;
public Bird() {
System.out.println("Bird Constructor!!");
this.myName = "Bird";
}
}
c. Sparrow.java (하위 클래스)
package com.spring.di.singleton;
public class Sparrow extends Bird implements IfFly {
public Sparrow() {
System.out.println("Sparrow Constructor!!");
myName = "Sparrow";
}
@Override
public String fly() {
return myName +" can fly.";
}
}
d. Eagle.java (하위클래스)
package com.spring.di.singleton;
public class Eagle extends Bird implements IfFly {
public Eagle() {
System.out.println("Eagle Constructor!!");
myName = "Eagle";
}
@Override
public String fly() {
return myName +" can fly.";
}
}
e. IfFly.java (인터페이스)
package com.spring.di.singleton;
public interface IfFly {
String fly();
}
f. SpringBeans.xml (Beans 생성)
<?xml version="1.0" encoding="UTF-8"?>
<beans xmlns="http://www.springframework.org/schema/beans"
xmlns:xsi="http://www.w3.org/2001/XMLSchema-instance"
xsi:schemaLocation="http://www.springframework.org/schema/beans http://www.springframework.org/schema/beans/spring-beans.xsd">
<!-- IfFly iffly = new Sparrow() -->
<!-- <bean id="iffly" class="com.spring.di.singleton.Eagle" /> -->
<bean id="eagle" class="com.spring.di.singleton.Eagle" />
<bean id="sparrow" class="com.spring.di.singleton.Sparrow" />
</beans>
Java Application 으로 실행하고,
해당 버전마다 생성자의 실행이 언제되는지 보는것도 좋을것 같다.